クラウドサービスを利用した業務が増えてきた現在。
「インターネットが使えないと仕事にならない」ケースが増えてきました。オンサイト保守やサポート契約など契約していても、ダウンタイムをどれだけ短くできるかを追求したご相談も珍しくなくなってきました。
また、オフィスネットワークを経由したアクセス制限されたクラウド基盤にアクセスはおこなうが、ほとんどのスタッフはオフィスにはいない、というケースも増えています。
そうした中で、根幹であるネットワークの冗長化構成の構築に踏み切るユーザーが比例して増えてきました。
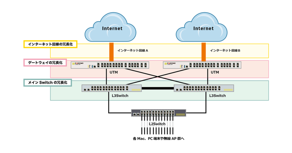
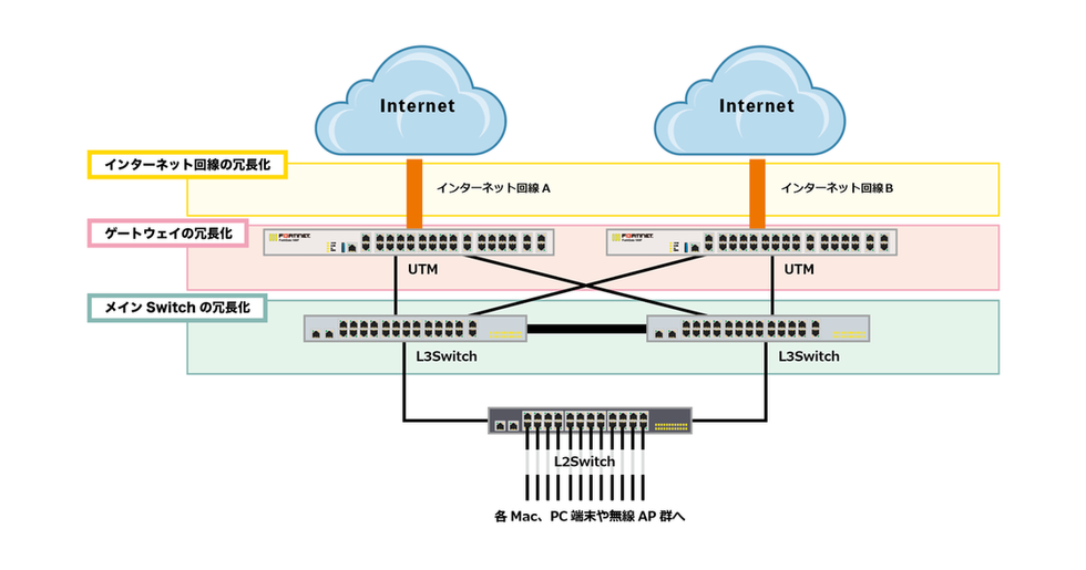
冗長化を施す部分としては、インターネット回線、ゲートウェイ機器(UTM等)、メインSwitchからHUB群と対応できる幅は広くもあります。
ご予算と天秤にかける必要がありますが、構成によっては段階を踏むことも可能です。
Active/Active構成、Active/Stand-by構成、そして機器の保守をオンサイトにするかセンドバックにするか、同時に負荷分散処理をおこなうか、優先度を決めて様々な構成をヒアリングの上、構築することが可能です。
冗長化構成の主なポイント
最低限必要な冗長化範囲
インターネット接続を継続的におこなえることを考えた場合に、インターネット回線とゲートウェイ機器(UTM)を対象としておこなう必要があります。
それを基本とし、優先度を決めて「負荷分散」や「保守契約」「支払い方法」の視点から予算の幅を設定し最低限確保する領域とします。
次に、障害時にどこまで対応しておくかによって、冗長化の幅を拡げて考えていく必要があります。メインSwitch等まで見据える必要があるのかどうか、一旦繋ぎで使える必要で良いのか、など様々な角度で天秤にかけていく必要があります。
冗長化や負荷分散する方法を決める
インターネット回線を冗長化のために2本開通させておくことになります。ただし、同じキャリアで利用してしまうとキャリア障害時に2本とも使えなくなり冗長化した意味がなくなってしまいます。
また、ゲートウェイ機器やメインSwitchなどネットワーク通信の量や流れを鑑みて冗長化する構成をしっかり決めます。
そうした中でリソースが余る部分については「負荷分散をおこなう」などの通常時にもメリットのある構成を構築することで有効利用も視野に入れておくことも可能です。
障害時の故障機器の修理対応
Active/Active構成、Active/Stand-by構成、いずれの場合も障害の原因となった故障機器をどのようなタイミングで、どのくらいの時間をかけて良いかによって、機器の保守契約内容やサポート内容が変わってきます。
そうした特徴を活かすことで予算を一部抑えることも可能なため、ステップを分けての導入の可能性も出てきます。
ヒアリングや簡易現地調査の上、お客様の環境や運用に合わせて
最適なネットワーク環境構築をご提案いたします。

